VCCarTool provides a complete Mercedes-Benz diagnostic software package bundled with compatible professional-grade diagnostic devices. This combo is ideal for workshops, service centers, and independent technicians who need reliable tools for fault diagnosis, coding, programming, and advanced troubleshooting.
Review Mercedes Diagnostic Software Full Combo
Mercedes Diagnostic Software Combo Pro
1. XENTRY Mercedes Software 09/2025 (Latest Version)
Xentry is official Mercedes-Benz dealer-level diagnostic software.
- Reads and clears fault codes, performs ECU programming, and advanced adaptations.
- Fully compatible with Mercedes C6 VCI, Tabscan Xentry T6, SD Connect C4 DOIP and other supported devices.
Key Features:
- Read & Clear Fault Codes: Diagnose and erase trouble codes from all vehicle systems.

Read, clear fault code Xentry Openshell Mercedes

List of fault codes Xentry Openshell Mercedes
- Live Data Monitoring: Access real-time vehicle data, activate/deactivate components, and monitor system status.
- Comprehensive Diagnostic Plans: Provides structured testing procedures as per manufacturer guidelines.
- Technical Information Lookup:
- Wiring diagrams, fault location, and repair guidance.
- Connector pinout and troubleshooting support.

Xentry Module connector
- Online Programming & Coding:
- Supports ECU replacement, transmission control unit updates, and gateway coding.
- Requires an official Mercedes-Benz account for online coding and programming.
- Parameter Adjustments:
- Modify and update system values according to manufacturer specifications.
- Calibration & Adaptation:
- Transmission adaptation, camera and radar calibration.
- Injector adjustments and sensor performance analysis.

Calibration & Adaptation Xentry Mercedes
Supported Languages: English, German, Bulgarian, Czech, Danish, Greek, Spanish, Finnish, French, Hungarian, Italian, Japanese, Korean, Dutch, Polish, Portuguese, Romanian, Russian, Serbo-Croatian, Slovenian, Swedish, Turkish, Chinese.
System Requirements:
- Device: Desktop PC or laptop.
- Minimum Specifications:
- Processor: Intel Core i5/i7 (2.5GHz, quad-core or higher).
- RAM: 8GB or more.
- Storage: SSD 256GB or higher.
- Operating System: Windows 10, 11 (64-bit).
Supported Vehicle Models
- Mercedes-Benz: A, B, C, E, S, GLE, GLS, G-Class, Sport Cars, Vans.
- Other Brands: BAIC, Maybach, Smart.

Supported Model Years
- Covers most Mercedes-Benz models up to 2024.
- Newer models (W118, W167, W177, W213, W214, W223, etc.) require Certificate & DoIP Mode for diagnostics beyond 2020.
You can see more product Mercedes Xentry Software at:
- Xentry Openshell Mercedes XDOS Latest Version 09.2025
- Xentry PassThru Full Install Keygen Activation
2. DTS MONACO 8.16 or Version 9.02 (Engineering Software)
DTS Monaco Software designed for advanced diagnostics, ECU flashing, and variant coding. Customizable workflows with in-depth vehicle analysis and enhanced protocol support.
DTS Monaco Version 8.16
DTS Monaco is an advanced engineering software designed for offline programming and coding of Mercedes-Benz control units. It enables comprehensive ECU modifications without requiring an online connection.

Key Features:
- Fault Code Management: Read, clear, and reset ECU fault codes.
- ECU Parameter Modifications:
- Adjust speed limit settings.
- Unlock anti-theft protection for radio (HU).
- Enable or disable vehicle functions.
- Add new features to the vehicle.
- File Compatibility: Supports CBF and SMR-D project files.
- Continuous Updates: Developed since 2018 and regularly updated.

Languages: German, English.
DTS Monaco Version 9.02
DTS Monaco 9.02 retains the core functionalities of Version 8.16 but with enhanced compatibility and software improvements.
Differences from Version 8.16 vs Version 9.02:
- Project File Support: Only supports SMR-D project files (CBF files are no longer supported).
- Latest Software Updates: Developed since 2021 and continuously updated.
- Additional Language Support: German, English, Japanese.
3. VEDIAMO 05.01.01 (Offline Coding Software)
Vediamo is Mercedes Diagnostic Tool essential for ECU programming, offline coding, and flashing. Works without an internet connection, ideal for workshops handling complex Mercedes-Benz ECU repairs.

Vediamo is an engineering software designed for offline programming and coding of Mercedes-Benz control units. It allows engineers to modify ECU parameters without requiring an online connection.
Key Features:
- Fault Code Management: Read, clear, and reset ECU fault codes.
- ECU Parameter Modifications: Adjust and configure control unit settings.
- File Compatibility: Supports CBF and SMR-D project files.
- Limited Updates: The software has not received updates since 2017.
- Compared to DTS Monaco:
- Less efficient for batch coding and encryption processes.
- More limitations in advanced programming tasks.
Language Support: German, English.
Device Compatibility:
- With Passthru Devices: Only CBF project files can be used.
Refer specifically for product VEDIAMO 05.01.01 at: https://vccartool.com/product/vediamo-diagnostic-and-coding-software-for-mercedes-benz/
4. STARFINDER 2023 (Wiring Diagram Database)
StarFinder Software provides interactive wiring diagrams for quick and precise troubleshooting. Updated for 2023 models with the latest schematics.

STARFINDER 2023 is a specialized electrical diagram and component identification software for Mercedes-Benz vehicles. It provides comprehensive details on the structure, function, and location of connectors and control modules.
Key Features:
- Wiring Diagrams: Access detailed electrical schematics.
- Connector & Control Module Identification: Look up connector symbols, pin assignments, and module descriptions.
- Component Location Mapping: Easily find the physical locations of connectors and control units.
- Updated Database (2023): Covers new and existing models.
Supported Models:
- Legacy Models: X167, W205, W213, VAN 903, 906, Vito 447, Smart 453.
- Newer Models: W206, W223, W247, W293, W297.
System Requirements:
- Language: English.
- File Size: 5 GB download, 11 GB installed.
- See product details at: Starfinder Mercedes Software
- Or for fastest support, please contact VCCarTool via WhatsApp: +1 (901) 414 – 1927
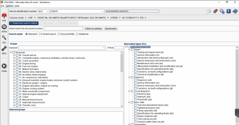
5. EWA Suite with EPC (09/2018) & WIS/ARSA (07/2021)
EPC: Access official Mercedes-Benz parts catalogs and specifications.
EPC (Electronic Parts Catalog) is an essential tool for Mercedes-Benz parts lookup and replacement. It allows users to search for OEM part numbers, SA codes, and suitable replacement parts.
Key Features:
- OEM Parts Lookup: Identify the correct replacement parts for repairs.
- SA Code Search: Find specific vehicle configurations.
- VIN & Model-Based Search: If VIN lookup is unavailable, users can search by vehicle model.
- Offline Functionality: No internet connection required for use.
Supported Vehicles:
- Covers Mercedes-Benz models up to 2018.
System Requirements:
- Languages: English, French, German, Italian, Japanese, Polish, Portuguese, Russian, Spanish, Turkish.

If you need to learn more about EPC Mercedes products, click here: https://vccartool.com/product/mercedes-epc-software/
WIS/ARSA: Detailed workshop repair and maintenance manuals
WIS/ARSA (Workshop Information System & After-Sales Repair Assistance) is an official Mercedes-Benz software for accessing technical documentation, repair procedures, and electrical schematics.
Key Features:
- Technical Specifications: Detailed information on vehicle components.
- Assembly & Disassembly Guides: Step-by-step block diagrams.
- Wiring Diagrams: Comprehensive electrical schematics.
- Component Function & Diagnostics: Verify and troubleshoot mechanical and electrical components.
- Common Faults & Repairs: Identify and resolve frequent issues.
- Component Location Guide: Easily find parts within the vehicle.
- Offline Access: If VIN lookup is unavailable, users can search by vehicle model.
Supported Vehicles:
- Covers Mercedes-Benz models up to 2020 (W205, W213, W223).
WSM (Video Online Support):
- Available with WIS 2021 for additional video repair guides.
- Requires Windows 10/11 and XENTRY for maintenance support.
System Requirements:
- Languages Supported: English, Bulgarian, Chinese (Simplified), Czech, Danish, Dutch, Finnish, French, German, Greek, Hungarian, Italian, Japanese, Norwegian, Polish, Portuguese, Romanian, Russian, Slovak, Slovenian, Spanish, Swedish, Turkish.

See more about the product at: Mercedes Benz WIS ASRA
6. DAS Special Function (No Password Required)
- Allows advanced diagnostic operations without requiring passwords.
- Supports special functions for older Mercedes models.
7. SeedCalc (SeedKey Calculator)
- Generates access codes for ECU unlocking, essential for security-related programming.
8. HHTWin (Legacy Diagnostic Software)
- Required for diagnosing pre-2000 Mercedes-Benz models.
- Ensures full compatibility with classic vehicles.
If you need further advice or support on the software suite for Mercedes-Benz, please contact VCCarTool via WhatsApp: +1 (901) 414 – 1927 or Email: [email protected]
Compatible Mercedes-Benz Diagnostic Devices
There are many diagnostic tools on the market, including universal devices that work across multiple brands. However, for high-end vehicles like Mercedes-Benz, which feature advanced security protocols, choosing a compatible diagnostic device is crucial.
Currently, VCI C6 and TabScan T6 XENTRY are one of the most popular and widely used diagnostic tools among workshop owners for Mercedes-Benz diagnostics. Additionally, OEM tools such as SD Connect C4 remain preferred choices for professional diagnostics.
1. TabScan T6 XENTRY
Tabscan T6Xentry is a Cutting-edge diagnostic tool developed by Eucleia.
- Wide compatibility with XENTRY, DTS Monaco, Vediamo, and more.
- Advanced Features:
- Reads and clears fault codes.
- Displays freeze frame data and live streaming parameters.
- Performs actuator tests, coding, and adaptation.
- Supports DoIP, J2534, PDU, Passthru, CANFD, and other protocols.
- Multiple connectivity options: USB, WiFi, LAN, Bluetooth, and 5G Local Area Network.
- Integrates with Eucleia TabScan mobile app for remote diagnostics.

See more and buy individual products at: TabScan T6 XENTRY Diagnostic Tool for Mercedes
2. MB Star VCI C6 (Highly Recommended)
MB Star C6 VCI is official Mercedes-Benz diagnostic interface.
- MB Star C6 For Mercedes Multiplexer Enhanced connectivity with high-speed processing.
- Compatible with DoIP, CAN, and advanced vehicle protocols.
- Supports Mercedes-Benz diagnostic software for efficient troubleshooting.

See detail at: MB Star C6 VCI DoIP for Mercedes-Benz diagnostic interface
3. SD Connect C4
- Supports DoIP, CAN, K-Line, and UDS protocols.
- Stable performance for XENTRY, DAS, DTS Monaco, and Vediamo.

However, the SD Connect C4 diagnostic product may not be compatible with newer models. If you need further support on compatibility, please contact VCCarTool’s technical team via WhatsApp: +1 (901) 414 – 1927.
Why Choose Mercedes-Benz Diagnostic Combo at VCCarTool?
- Complete Coverage: Supports all Mercedes-Benz models, including AMG, Maybach, and Smart.
- Future-Proof Technology: Ready for next-generation vehicle protocols.
- Remote Technical Support: Assistance for installation, setup, and troubleshooting.
- Efficient Workflow: Save time with fast, reliable, and dealer-level diagnostic tools.
What do customers say about us?


For more details or to purchase, contact VCCarTool:
- WhatsApp: +1 (901) 414 – 1927
- Email: [email protected]
- Website: vccartool.com
Frequently Asked Questions (FAQ)
1. What software is included in this combo?
This combo includes a full set of professional Mercedes-Benz diagnostic and engineering tools:
- XENTRY 12/2024 – Latest official Mercedes-Benz diagnostic software
- DTS Monaco 8.16 / 9.02 – Engineering & ECU flashing tool
- Vediamo 05.01.01 – Offline ECU coding software
- StarFinder 2023 – Wiring diagram & component location database
- EWA NET Suite – Includes EPC (09/2018) & WIS/ARSA (07/2021) for parts & repair manuals
- DAS Special Functions – With no password required
- SeedCalc – Seed-Key calculator for unlocking advanced functions
- HHTWin – Legacy diagnostic tool for old Mercedes models
2. What diagnostic devices are compatible with this combo?
The combo supports the following Mercedes-Benz diagnostic interfaces:
- TabScan T6 XENTRY
- MB Star VCI C6 (Highly recommended)
- SD Connect C4
3. Which vehicle models are supported?
This combo supports all Mercedes-Benz vehicles from the 1990s up to 2025, including:
- Passenger cars
- SUVs
- Vans
- Light-duty commercial vehicles
- Older models using HHTWin
- Newer DoIP-supported models (when used with C6 or TabScan T6)
4. Can this software be used offline?
Yes. Most diagnostic, coding, and flashing functions work completely offline.
5. Is the software pre-installed and ready to use?
Yes, if you choose the option with a pre-configured laptop, everything comes fully installed, activated, and tested. Just plug and play.
6. Can I perform ECU programming or coding?
Yes. DTS Monaco and Vediamo allow for:
- ECU flashing
- Variant coding
- Activating hidden functions
- Control unit parameter editing
6. Does it support DoIP vehicles (2020–2025)?
Yes, if you’re using a C6 VCI or TabScan T6, you can diagnose and code DoIP vehicles up to model year 2025.
7. Is technical support included?
Absolutely. We provide:
- Free remote installation & activation
- 24/7 technical support via TeamViewer or WhatsApp
- Lifetime support for all included software
8. Do I need prior experience to use this system?
Basic diagnostic knowledge is helpful. For beginners, we offer:
- Video guides
- Step-by-step instructions
- Direct support from our technicians
9. Can I update the software in the future?
Yes. Software updates are available upon request. You can also upgrade to newer versions when released (terms may apply).
10. Need Help With the Mercedes Full Combo Kit?
If you have questions, need remote support, or want to place a custom order, feel free to contact us anytime:
Contact Information:
- WhatsApp: +1 (901) 414 – 1927
- Email: [email protected]
- Website: vccartool.com
We’re available 24/7 to assist you with installation, activation, and professional guidance.














Be the first to review “Combo Mercedes Diagnostic Software & Compatible Device”